91%
9%
|
软件类型 聊天交友 |
软件大小 63.56MB |
更新时间 2026-01-06 13:53:10 |
|
软件版本 V3.5.0 |
隐私说明 点击查看 |
游戏权限 点击查看 |
|
MD5值 34d95f81302a2372e144655da6565f41 |
软件排行榜单
+洪恩小画家安装 最新版
v2.5.4 官方最新版
589.28MB /
教育学习
查看路特斯
V2.0.47
768.22MB /
地图导航
查看新三国志曹操传
729.35MB /
聊天交友
查看鬼屋拾宝游戏
v1.0.0
520.95MB /
聊天交友
查看okmath数学思维
v1.80
791.8MB /
影音视听
查看洪恩识字
v4.2.0
780.94MB /
教育学习
查看中华航空
V25.09.30
549.1MB /
地图导航
查看黯海
v1.0.0.2
947.43MB /
聊天交友
查看我的巽风
V2.1271.4957
614.66MB /
手机购物
查看恶霸鲁尼汉化版
V1.0.0.14
2026.68MB /
聊天交友
查看同类软件
更多热门软件
更多
聊天交友 / 914.2MB
聊天交友 / 1.9GB
聊天交友 / 822.2MB
聊天交友 / 22.92MB
实用工具 / 27.02MB
实用工具 / 41.6MB
游戏介绍
exagear模拟器中文版,ExaGear模拟器中文版是基于Wine技术开发的x86架构模拟工具,能让ARM架构的安卓设备运行Windows应用程序与游戏。它借助动态二进制转换技术,把x86指令实时转换成移动设备可识别的指令集,以此达成对PC软件的兼容。该软件的设计核心在于维持经典软件的可使用性,让用户在移动端也能使用那些没推出安卓版本却有重要价值的桌面程序,尤其适合怀旧游戏玩家以及特定行业的应用场景。
obb数据包链接(点击跳转)
ExaGear模拟器中文版软件主要为Windows程序搭建运行环境,兼容Windows 95至XP时期的各类经典游戏与工具软件。该软件运用容器化运行机制,每个模拟环境可独立设置分辨率、控制方式及系统组件,有效规避不同程序间的兼容性冲突问题。其虚拟键盘系统支持自定义键位排列,同时兼容外接鼠标键盘的物理操作模式。针对游戏场景,软件对图形渲染流程进行了专项优化,借助OpenGL转换层实现DirectX接口的适配,让老游戏能够在现代移动设备上顺畅运行。
exagear模拟器,以及main.12.com.eltechs.ed.obb数据文件(该文件可在上方链接中获取)

安装exagear模拟器主程序

在文件管理器中找到解压得到的obb数据文件

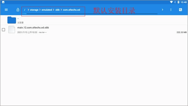
把obb文件移至模拟器安装目录下的【storage/emulated/obb/com.eltechs.ed】路径中。

游戏并解压到手机内存的exagear目录
启动模拟器,首次加载时请耐心等待。进入模拟器后,选择你想要运行的游戏。

游戏启动选项:第一个是带侧边鼠标键盘的模式,第二个为全屏模式
等待游戏加载完成后即可开始游戏
解压inputbridge虚拟键盘文件到指定目录

开启软件"显示在其他应用上层"权限

打开软件点击"import"导入功能

选择之前解压的inputbridge数据文件

将语言设置为中文

关闭软件后台限制

让软件保持运行状态,然后在exagear里点击右上角的设置图标

点击眼镜图标即可显示虚拟键盘

环境配置管理具备创建多个独立容器的能力,并且能够为每个容器分别配置不同的系统语言与区域格式。
虚拟按键编辑器具备可视化布局调整功能,支持保存多套配置方案,方便用户快速切换不同的操作模式。
性能监控面板可实时呈现CPU占用率与内存使用状况,助力优化模拟器的参数配置。
快捷指令功能可把复杂的操作序列绑定成单一手势,让游戏里组合键的触发流程变得更简单。
网络桥接模式能够让模拟环境访问局域网内的资源,同时还能支持部分需要进行网络验证的软件正常运行。
针对1998到2003年期间的2D游戏,建议采用Wine 2.0内核,并开启软件渲染模式。
对于需要DirectX 8支持的3D游戏,要安装相应的图形补丁包,并且开启硬件加速功能。
文字冒险游戏若出现乱码,可尝试切换区域设置至繁体中文或日文系统环境来解决。
对于那些出现音频异常的经典游戏,可以尝试安装BASS音频库补丁,以此来修复MIDI播放异常的问题。
对于这类需要精准鼠标操作的RTS战略游戏,建议连接外接鼠标,或者适当调低触控模拟的灵敏度。
如何解决数据包未找到?
之后,请务必把以.obb为后缀的文件放到正确的安装目录里,一般这个路径是storage/emulated/obb/com.eltechs.ed,完成后重启模拟器就可以了。
游戏无法加载怎么办?
请确认游戏文件是否已正确存放在exagear文件夹内,保证文件完整且没有损坏。要是依旧无法正常加载,不妨试试重新安装模拟器。
如何优化游戏性能?
在环境管理过程中,依据手机的性能状况对屏幕分辨率与颜色深度进行调整,合理降低这些设置参数有助于提高游戏的流畅运行程度。
如何添加新游戏?
先创建一个名为exagear的文件夹,接着把游戏文件复制到这个文件夹里,最后在模拟器中刷新游戏列表,就能看到新添加的游戏了。
游戏截图
相关攻略
更多
2026-05-01 10:00:13
2026-05-01 09:45:06
2026-05-01 09:30:08
2026-05-01 09:15:05
2026-05-01 09:00:07
2026-04-30 11:49:06
游戏评论
我要评论评价
具体建议内容
请输入验证码