当前位置:首页软件实用工具exagear模拟器安卓汉化版
exagear模拟器安卓汉化版

83%

17%

exagear模拟器安卓汉化版

软件类型

实用工具

软件大小

4.43MB

更新时间

2026-02-16 18:40:01

软件版本

V1.0.1

隐私说明

点击查看

游戏权限

点击查看

软件排行榜单

+

同类软件

更多

热门软件

更多

游戏介绍

exagear模拟器安卓汉化版专注且专业,它围绕模拟游戏这一核心需求精心打造了一系列功能与服务。这款模拟器的兼容性十分出色,支持众多有趣的游戏。无论是经典策略游戏如《三国志》系列,玩家能在手机上运筹帷幄、指挥千军万马;还是刺激的动作冒险游戏如《古墓丽影》系列,让你在移动端体验紧张刺激的探险之旅;亦或是充满智慧的解谜游戏,都能在exagear模拟器上流畅运行,为玩家带来原汁原味的游戏体验。

exagear模拟器安卓汉化版软件介绍

在安装和运行体验上,ExaGear模拟器表现得十分友好。它的安装流程简单易懂,哪怕是第一次使用模拟器的新手也能轻松掌握。用户只需跟着提示一步步操作,就能迅速完成安装,开启游戏之旅。此外,模拟器的运行状态稳定且流畅,很少出现卡顿或闪退的情况,让玩家可以毫无顾虑地沉浸在游戏世界里。

exagear模拟器安卓汉化版手机下载

exagear模拟器安卓汉化版软件亮点

拥有一个庞大的量,吸引更多的小伙伴去游玩。

各种操作与电脑上与众不同,方便大家的一个游玩。

这款软件凭借高清的画面,能为玩家带来更优质的体验乐趣。

这是一款十分便捷的游戏模拟器,能够畅玩各类精彩有趣的游戏。

exagear模拟器安卓汉化版软件优势

这款模拟器具备出色的兼容性,能轻松适配各类安卓应用,不管是游戏类还是其他类型的软件,都可以在上面顺畅运行。

卓越的性能表现:该软件运用前沿技术,在运行安卓应用的过程中,可呈现出近乎真机的流畅性能。

用户友好的界面:软件界面设计简洁清晰,用户能够轻松定位所需的功能与设置。

软件运行稳定,过程中不会出现卡顿或崩溃的情况。

exagear模拟器软件使用方法

首先特别说明提供的压缩包;

然后在本站安装exagear安卓模拟器;

截图

在文件管理中找到名为“main.12.com.eltechs.ed.obb”的文件。

截图

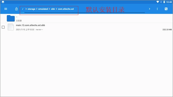
将文件“main.12.com.eltechs.ed.obb”转移至exagear模拟器的安装目录当中。

默认的安装路径为【storage/emulated/obb/com.eltechs.ed】

截图

游戏,把游戏解压到手机内存的exagear目录里,要是没有这个目录就自己建一个。

启动应用程序时,首次加载可能需要稍长时间,请耐心等待;若出现错误,可重复上述步骤。进入程序后,选择你想玩的游戏即可。

截图

点击游戏后会出现两个选项,第一个是带侧边鼠标键盘启动,第二个是全屏启动游戏。选择其中一项后,再选择第二个内购选项。

接下来需要加载游戏,这个过程或许会耗时较久,请耐心等待片刻,待进入游戏后就能畅快游玩了。

常见问题

obb不能打开怎么办

删了新建一个。

出现乱码诡异字体怎么办

改语言,建议改其他的简体中文或繁体中文。

obb文件是空白怎么办

先点击ed模拟器,会弹出一个显示英文的白框,之后再打开obb就可以了。

游戏截图

exagear模拟器安卓汉化版1
exagear模拟器安卓汉化版2
exagear模拟器安卓汉化版3
exagear模拟器安卓汉化版4
exagear模拟器版本大全

更新于 2026-04-15 18:12:06

【exagear模拟器版本大全】

想在安卓设备上运行PC游戏或软件?exagear模拟器是一款尝试在ARM架构的安卓设备上模拟x86环境,从而运行部分Windows程序的工具。它让玩家有机会在手机或平板上体验一些老PC游戏或轻量级软件。不同版本可能针对不同的CPU架构和游戏进行优化,配置过程相对复杂。这里汇集了它的多个版本,为技术爱好者和怀旧玩家提供了探索的可能性。需要注意的是,其兼容性和性能有限,并非所有PC程序都能完美运行。喜欢折腾的玩家可以深入研究。

游戏评论

我要评论
快来抢先评论吧!